JPG to PDF Converter icon

JPG to PDF Converter

4.0

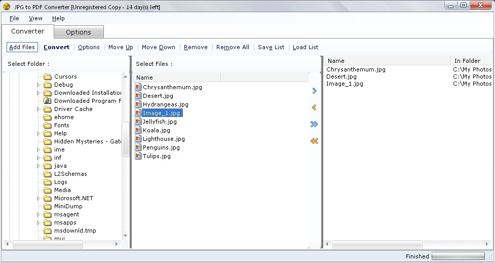
JPG To PDF Converter is an image conversion tool for Windows. The application is able to transform JPG images into PDF fast and without complicated settings. It lets you generate one PDF for each image, or alternatively merge several images into one PDF document.

Free download
4.8
Rated by
5 users
License:
Shareware $24.95
OS:
Windows 7/XP/8/Vista/8.1/10
Date:
Category rank:
17
All software rank:
2 821

More about JPG to PDF Converter

Test JPG to PDF Converter v4.0 provided on SoftDeluxe. The price of this program is $24.95, but PDF-TIFF-Tools.com provides the users with a trial period, so you can try it first. The Photo & Design category, the Converters section, to which the software belongs to. The most downloaded versions of this tool that work under Windows 7 are 2.2 and 2.1. It should be mentioned that the setup files JPG-to-PDF-Converter.exe and JPG2PDF.exe are the most popular among users. The download link was checked by a number of antivirus solutions and was proved to be safe.

JPG to PDF Converter icon Download
JPG to PDF Converter 4.0
Free download

Comments on JPG to PDF Converter

Thank you for rating the program!
Please add a comment explaining the reasoning behind your vote.
Your vote:

Useful software

Able2Extract PDF Converter icon
Able2Extract PDF Converter
Create, convert and edit PDF data to and from Word, Excel, PowerPoint.
Wondershare PDF Converter icon
Wondershare PDF Converter
Easy-to-use conversion tool to transform your PDF files into editable documents.
FM JPG To PDF Converter Free icon
FM JPG To PDF Converter Free
This tool is designed to convert and merge image files to PDFs.
Wondersoft JPG to PDF Converter icon
Wondersoft JPG to PDF Converter
Convert any .jpg image to PDF easily and fast with this program.
Any DWG to PDF Converter icon
Any DWG to PDF Converter
This tool allows you to convert AutoCAD files to PDF.