Active Query Builder .NET Edition icon

Active Query Builder .NET Edition

3.9.13

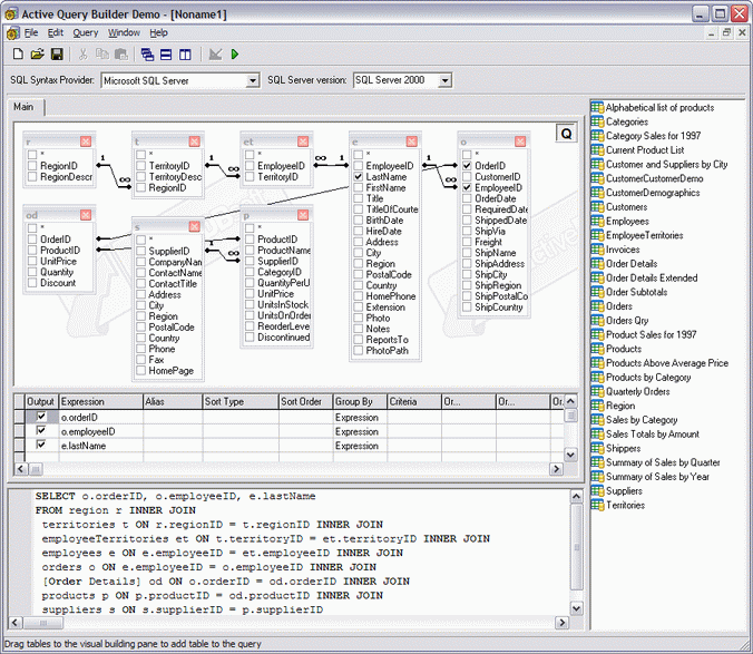
Active Query builder is a .NET component to create SQL queries easily. True two-way query builder with powerful user-friendly interface and unique query research capabilities; a perfect choice for both SQL beginners and experienced query writers.

Free download
3.3
Rated by
78 users
License:
Demo
Date:
File size:
36.84 MB
Category rank:
1 922
All software rank:
100 664

More about Active Query Builder .NET Edition

Download Active Query Builder .NET Edition v1.7 with 1.36 MB of free space required on your PC. You can find it in the Software Development category, specifically IDE & Compilers. Our antivirus system has checked the setup package and found it safe for using, click on the direct download link to install it.

Active Query Builder .NET Edition icon Download
Active Query Builder .NET Edition 3.9.13
Free download

Comments on Active Query Builder .NET Edition

Thank you for rating the program!
Please add a comment explaining the reasoning behind your vote.
Your vote:

Useful software

Active Query Builder ActiveX Edition icon
Active Query Builder ActiveX Edition
Visual query builder control.
Active Query Builder VCL Component Free Edition icon
Active Query Builder VCL Component Free Edition
A visual query builder that allows your end-users to build SQL queries.
U2U CAML Query Builder icon
U2U CAML Query Builder
Easily build CAML queries for SPQuery in the SharePoint object model.
Devart dbForge Query Builder for SQL Server icon
Devart dbForge Query Builder for SQL Server
dbForge Query Builder for SQL Server allows users to build complex SQL queries.
Power Screensaver Builder Professional Edition icon
Power Screensaver Builder Professional Edition
Power Screensaver Builder is a powerful screen saver maker software.